
ChatDB is a web application that helps users understand how to work with databases through natural language interaction. Supporting both MySQL (SQL) and MongoDB (NoSQL), users can add their own data files, explore how databases are organized, and learn how to create database queries. Instead of using fixed, pre-written queries, ChatDB converts user questions into proper database commands, displaying both the translation and immediate results.
The system combines natural language processing, pattern recognition, and real-time query execution to create an interactive environment where users can learn database concepts by doing.
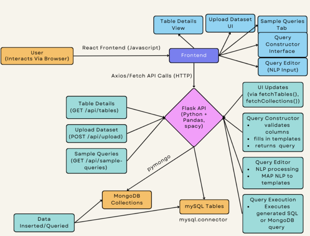
Architecture Design:

Team: Arya Miryala, Grace Wu, Kaitlin Khong
Tech Stack: React.js, JavaScript, Flask, MySQL, MongoDB
Codebase: Link
Report: Link